Language Design
In this chapter we will learn about the basic concepts behind the language design.
Why Ring?
The language is simple, trying to be natural, encourage organization and comes with transparent and visual implementation. It comes with compact syntax and a group of features that enable the programmer to create natural interfaces and declarative domain-specific languages in a fraction of time. It is very small, fast and comes with smart garbage collector that puts the memory under the programmer control. It supports many programming paradigms, comes with useful and practical libraries. The language is designed for productivity and developing high quality solutions that can scale.
Designed for a Clear Goal
Applications programming language.
Productivity and developing high quality solutions that can scale.
Small and fast language that can be embedded in C/C++ projects.
Simple language that can be used in education and introducing Compiler/VM concepts.
General-Purpose language that can be used for creating domain-specific libraries, frameworks and tools.
Practical language designed for creating the next version of the Programming Without Coding Technology software.
Simple
Ring is a very simple language, and has a very straightforward syntax. It encourages programmers to program without boilerplate code
See "Hello, World!"
The Main function is optional and will be executed after the statements, and is useful for using the local scope.
Func Main
See "Hello, World!"
Uses Dynamic Typing and Lexical scoping. No $ is required before the variable name! You can use the ‘+’ operator for string concatenation and the language is weakly typed and will convert automatically between numbers and strings based on the context.
nCount = 10 # Global variable
Func Main
nID = 1 # Local variable
See "Count = " + nCount + nl + " ID = " + nID
Trying to be natural
Ring is not case-sensitive
See "Enter your name ? "
Give name
See "Hello " + Name # Name is the same as name
The list index starts from 1
aList = ["one","two","three"]
See aList[1] # print one
Call functions before definition
one()
two()
three()
Func one
See "One" + nl
Func two
See "two" + nl
Func three
See "three" + nl
The assignment operator uses Deep copy (no references in this operation)
aList = ["one","two","three"]
aList2 = aList
aList[1] = 1
see alist[1] # print 1
see aList2[1] # print one
Pass numbers and strings by value, but pass lists and objects by reference. The for in loop can update the list items.
Func Main
aList = [1,2,3]
update(aList)
see aList # print one two three
Func update aList
for x in aList
switch x
on 1 x = "one"
on 2 x = "two"
on 3 x = "three"
off
next
Using Lists during definition
aList = [ [1,2,3,4,5] , aList[1] , aList[1] ]
see aList # print 1 2 3 4 5 1 2 3 4 5 1 2 3 4 5
Exit from more than one loop
for x = 1 to 10
for y = 1 to 10
see "x=" + x + " y=" + y + nl
if x = 3 and y = 5
exit 2 # exit from 2 loops
ok
next
next
Encourage Organization
The language encourage organization, Forget bad days using languages where the programmer start with function then class then function and a strange mix between things!
Each source file follow the next structure
Load Files
Statements and Global Variables
Functions
Packages and Classes
This enable us to use Packages, Classes and Functions without the need to use a keyword to end these components.
We can write one line comments and multi-line comments The comment starts with # or // Multi-line comments are written between /* and */
/*
Program Name : My first program using Ring
Date : 2015.05.08
*/
See "What is your name? " # print message on screen
give cName # get input from the user
see "Hello " + cName # say hello!
// See "Bye!"
Data Representation
Ring contains only 4 types that represent the program data
These types are (String, Number, List & Object)
The idea is to have many use cases for each type which increase the flexibility and the ability to write functions that are more usable in different situations.
The String type is used to represent: * One character * A string of many characters * Multi-line string * Binary Data
cStr1 = "a" # One character
cStr2 = "Hello, World!" # A string of many characters
cStr3 = "Hello
Welcome to the Ring language!
" # Multi-line string
cStr4 = read(EXEFileName()) # Read executable file (Binary Data)
The Number type is used to represent * Boolean Values * Signed/Unsigned Integers * Float/Double
nNum1 = True # Boolean Value (1)
nNum2 = False # Boolean Value (0)
nNum3 = 10 # Integer
nNum4 = -10 # Signed Integer
nNum5 = 1250.11 # Float/Double
The List type is used instead of * One Dimension Arrays * Multi-Dimension Arrays * Lists of multiple types * Nested Lists * Hash Tables (Key & Value) * Tree * Wrapper around a C Pointer
aList1 = ["one","two","three"] # Strings
aList2 = [1,2,3,4,5,6,7,8,9,10] # Numbers
aList3 = ["Ring",1234] # Multiple types
aList4 = [["Fayed","Egypt"],["Mansour","Tunisia"]] # Nested Lists
aList5 = [ :name = "Fayed", :country = "Egypt"] # Hash Tables
The Object type is used to represent objects created from classes
Using classes and operator overloading we can create custom types
Compact Syntax
The language is not line sensitive, you don’t need to write ; after statements, also you don’t need to press ENTER or TAB, so we can write the next code
See "The First Message" See " Another message in the same line! " + nl
See "Enter your name?" Give Name See "Hello " + Name
The next code create a class called Point contains three attributes X,Y and Z. No keywords is used to end the package/class/function definition. Also, we can write the attributes names directly below the class name.
Class Point X Y Z
We can use classes and functions before their definition, In this example we will create new object, set the object attributes then print the object values.
o1 = New point o1.x=10 o1.y=20 o1.z=30 See O1 Class Point X Y Z
Instead of using the dot ‘.’ operator to access the object attributes and methods we can use braces { } to access the object, then we can use the object attributes and methods.
o1 = New point { x=10 y=20 z=30 } See O1 Class Point X Y Z
Now we will call a method after accessing the object using { }
oPerson = new Person
{
Name = "Somebody"
Address = "Somewhere"
Phone = "0000000"
Print() # here we call the Print() method
}
Class Person Name Address Phone
Func Print
See "Name :" + name + nl +
"Address :" + Address + nl +
"Phone : " + phone + nl
When we use { } to access the object then write any attribute name, the language will check the class for any setter/getter methods that will be called automatically.
New Number {
See one # Execute GetOne()
See two # Execute GetTwo()
See three # Execute GetThree()
}
Class Number one two three
Func GetOne
See "Number : One" + nl
return 1
Func GetTwo
See "Number : Two" + nl
return 2
Func GetThree
See "Number : Three" + nl
return 3
Define Natural Statements
After the object access using { } if the class contains a method called BraceEnd() it will be executed!
TimeForFun = new journey
# The first surprise!
TimeForFun {
Hello it is me # What a beautiful programming world!
}
# Our Class
Class journey
hello=0 it=0 is=0 me=0
func GetHello
See "Hello" + nl
func braceEnd
See "Goodbye!" + nl
We can execute code written in strings using the Eval() function
cCode = "See 'Code that will be executed later!' "
Eval(cCode) # execute the code to print the message
We can create a list then execute code generated from that list
aWords = ["hello","it","is","me"]
for word in aWords cCode=word+"=0" eval(cCode) next
We can read text files using the Read(cFileName) function and we can write files using the Write(cFileName,cString) function.
See "Enter File Name:" Give cFileName See Read(cFileName) # Print the file content
The next example presents how to create a class that defines two instructions The first instruction is : I want window The second instruction is : Window title = Expression Also keywords that can be ignored like the ‘the’ keyword
New App
{
I want window
The window title = "hello world"
}
Class App
# Attributes for the instruction I want window
i want window
nIwantwindow = 0
# Attributes for the instruction Window title
# Here we don't define the window attribute again
title
nWindowTitle = 0
# Keywords to ignore, just give them any value
the=0
func geti
if nIwantwindow = 0
nIwantwindow++
ok
func getwant
if nIwantwindow = 1
nIwantwindow++
ok
func getwindow
if nIwantwindow = 2
nIwantwindow= 0
see "Instruction : I want window" + nl
ok
if nWindowTitle = 0
nWindowTitle++
ok
func settitle cValue
if nWindowTitle = 1
nWindowTitle=0
see "Instruction : Window Title = " + cValue + nl
ok
To complete the previous example, use read() to get the content of a file that contains
I want window
The window title = "hello world"
Then use eval() to execute the content of that file!. Also, you can update the methods GetWindow() and SetTitle() to create Real windows using the GUI Library
Define Declarative Languages
We learned how to use Natural statements to execute our code and using the same features we can use nested structures to execute our code.
The next example from the Web library, generate HTML document using the Bootstrap library. No HTML code is written directly in this example, we created a similar language (just as example) Then using this declarative language that uses nested structures, we generated the HTML Document.. The idea in this example is that the GetDiv() and GetH1() methods return an object that we can access using {} and after each object access the method BraceEnd() will be executed to send the generated HTML to the parent object until we reach to the root where BraceEnd() will print the output.
Load "weblib.ring"
Import System.Web
Func Main
BootStrapWebPage()
{
div
{
classname = :container
div
{
classname = :jumbotron
H1 { text("Bootstrap Page") }
}
div
{
classname = :row
for x = 1 to 3
div
{
classname = "col-sm-4"
H3 { html("Welcome to the Ring programming language") }
P { html("Using a scripting language is very fun!") }
}
next
}
}
}
The classes that power the declarative interface looks like this
Class Link from ObjsBase
title link
Func braceend
cOutput = nl+GetTabs() + "<a href='" +
Link + "'> "+ Title + " </a> " + nl
Class Div from ObjsBase
Func braceend
cOutput += nl+'<div'
addattributes()
AddStyle()
getobjsdata()
cOutput += nl+"</div>" + nl
cOutput = TabMLString(cOutput)
Transparent Implementation
Ring comes with transparent implementation. We can know what is happening in each compiler stage and what is going on during the run-time by the Virtual Machine Example : ring helloworld.ring -tokens -rules -ic
See "Hello, World!"
Output
==================================================================
Tokens - Generated by the Scanner
==================================================================
Keyword : SEE
Literal : Hello, World!
EndLine
==================================================================
==================================================================
Grammar Rules Used by The Parser
==================================================================
Rule : Program --> {Statement}
Line 1
Rule : Factor --> Literal
Rule : Range --> Factor
Rule : Term --> Range
Rule : Arithmetic --> Term
Rule : BitShift --> Arithmetic
Rule : BitAnd --> BitShift
Rule : BitOrXOR --> BitAnd
Rule : Compare --> BitOrXOR
Rule : EqualOrNot --> Compare
Rule : LogicNot -> EqualOrNot
Rule : Expr --> LogicNot
Rule : Statement --> 'See' Expr
==================================================================
==================================================================
Byte Code - Before Execution by the VM
==================================================================
PC OPCode Data
1 FuncExE
2 PushC Hello, World!
3 Print
4 ReturnNull
==================================================================
Hello, World!
Visual Implementation
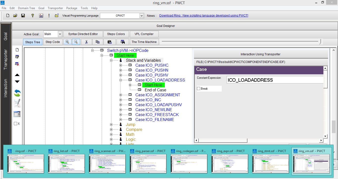
The Ring programming language is designed using the PWCT visual programming tool and you will find the visual source of the language in the folder “language/visualsrc” - *.ssf files and the generated source code (In the C Language) in the language/src folder and the language/include folder.
The next screen shot from the ring_vm.ssf file (Generate ring_vm.c and ring_vm.h)

The next screen shot from the ring_list.ssf file (Generate ring_list.c and ring_list.h)
Smart Garbage Collector
Avoid memory problems :-
Invalid Memory Access
Memory leaks
Uninitialized Memory Access
Dangling pointer
Rules :-
Global variables always stay in the memory, until you delete these variables using the assignment statement.
Local variables always deleted after the end of the function.
The programmer have full control on when to delete the variable from the memory using the Assignment statement.
Example:
aList = [1,2,3,4,5]
aList = "nice"
After the second line directly, The list [1,2,3,4,5] will be deleted from the memory and we will have a string “nice”
The programmer can call the function callgc() to force running the garbage collector.
If we have a reference to a variable (when we pass objects and lists to functions), then deleting variables will be based on reference counting, if no references everything will be deleted, but if we have a reference, the data will stay in memory.
No Global Interpreter (VM) Lock - No GIL
When we use threads in Ring applications, We don’t have Global Interpreter Lock (No GIL)
So threads can work in parallel and execute Ring instructions at the same time
This enables true parallelism for faster multi-threaded execution
Fast Enough For Many Applications
Ring is designed to be a simple, small and flexible language in the first place, but also it is fast enough for many applications.
Also when we need more speed we can use C/C++ extensions!